
상명대학교 / 서광규 교수
3. CSN의 기능적 요구사항:멀티 클라우드 관리자
3-1. 서비스 검색을 위한 기능 요구사항
사용 가능한 클라우드 서비스에 대한 정보 제공:
CSN:멀티 클라우드 관리자가 사용 가능한 클라우드 서비스 및 해당 사양을 제공해야 한다.
※ 참고 1 ? 클라우드 서비스 사양은 가상 중앙 처리 장치(vCPU) 수, 메모리 크기, 디스크 유형 및 크기 등 클라우드 서비스의 기능이나 속성을 설명하기 위한 정보이다.
※ 참고 2 ? 사용 가능한 클라우드 서비스 사양은 CSP의 클라우드 서비스 카탈로그에서 수집된다. 사용 가능한 클라우드 서비스 및 해당 사양을 정기적 또는 비정기적으로 확인하여 오래된 정보를 업데이트하여 클라우드 서비스를 사용할 수 없거나 CSC에 부정확한 정보가 제공되는 것을 방지한다. 수집된 사양에 포함된 메트릭은 수집된 사양이 다른 메트릭을 사용하는 경우 CSN:멀티 클라우드 관리자에서 사용하는 메트릭으로 변환된다. 변환된 측정항목의 예로는 기비바이트(GiB)로 변환된 기가바이트가 있다.
클라우드 서비스 성능 평가:
CSN:멀티 클라우드 관리자는 클라우드 서비스를 벤치마킹하기 위해 여러 CSP의 클라우드 서비스 성능 평가를 제공해야 한다.
※ 참고 3 - 성능 평가는 성능 지표를 위해 각 유형의 클라우드 서비스에 대해 주기적 또는 비정기적으로 수행된다. 다양한 패턴의 워크로드로 클라우드 서비스를 실행하여 클라우드 서비스의 성능을 평가한다.
※ 참고 4 ? 클라우드 서비스에 대한 성능 지표의 예로는 컴퓨팅 속도, 메모리 읽기 및 쓰기 속도, 파일 입력/출력(I/O) 속도, 데이터베이스 트랜잭션 속도 및 클라우드 서비스 간의 네트워크 대기 시간이 있다.
최적의 클라우드 서비스 탐색:
CSC의 요구사항에 따라 클라우드 서비스를 구성하기 위해서는 CSN:멀티 클라우드 관리자가 최적의 클라우드 서비스 탐색을 제공해야 한다.
※ 참고 5 ? 구성된 클라우드 서비스에 대한 CSC 요구 사항의 예는 클라우드 서비스의 유형과 수, 사양, 컴퓨팅 성능, 응답 시간, 가격, 위치 및 클라우드 서비스 간의 네트워크 대기 시간이다.
4. 멀티 클라우드 활용 사례
4-1. 멀티 클라우드 관리의 일반적인 사용 사례 설명
| ?제목 | 멀티 클라우드 관리의 일반적인 사용 사례 설명 |
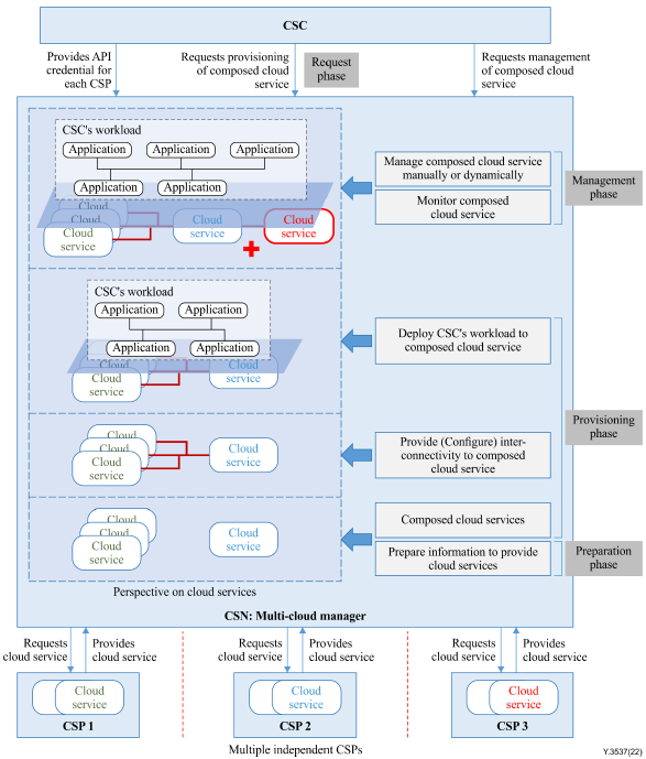
| 설명 | 이 일반 사용 사례에는 멀티 클라우드용으로 구성된 클라우드 서비스를 관리하기 위한 일반 절차가 포함되어 있다. 이 일반 사용 사례는 4단계(준비, 요청, 프로비저닝 및 관리 단계)로 구성된다. (준비단계) CSC는 클라우드 서비스를 이용하고자 하는 CSP별로 크리덴셜을 준비하고, 해당 CSP의 클라우드 서비스를 관리하는 CSN:멀티 클라우드 관리자에 등록한다. CSC는 CSN:멀티 클라우드 매니저가 제공하는 CSP 카탈로그에서 사용 가능한 클라우드 서비스를 확인하고, 클라우드 서비스를 요청하기 위한 정보를 CSN:멀티 클라우드 매니저에 등록한다. 이제 CSC의 경우 CSN:멀티 클라우드 관리자는 클라우드 서비스를 제어하기 위해 CSP에 요청을 전달하기 위한 모든 정보를 보유하고 있다. (요청 단계) CSC는 비즈니스용 클라우드 컴퓨팅 플랫폼에서 애플리케이션을 배포하거나 실행해야 하는 경우 애플리케이션의 요구 사항을 분석하고 예상되는 클라우드 서비스 형태를 결정한다. 예를 들어 CSC는 7개의 클라우드 서비스를 사용하여 전 세계에 분산된 가상 머신을 제공하려고 한다. CSC는 CSN:멀티 클라우드 관리자에게 구성된 클라우드 서비스를 제공하도록 요청한다. (프로비저닝 단계) CSN:멀티 클라우드 관리자는 가장 적합한 클라우드 서비스를 찾아 CSC에 등록된 자격증명을 가지고 각 CSP에 클라우드 서비스 생성 요청을 전달한다. CSN: 멀티 클라우드 관리자는 모든 CSP의 응답을 받아 선택된 클라우드 서비스를 구성하고 구성된 클라우드 서비스의 상태를 저장한다. 또한, CSN:멀티 클라우드 관리자는 필요한 경우 구성된 클라우드 서비스에 대한 오버레이 네트워크 및/또는 공유 스토리지를 설정하기 위한 구성을 적용한다. CSP 전체의 모든 프로비저닝 프로세스가 완료되면 CSN:멀티 클라우드 관리자가 CSC에 알린다. 마지막으로 CSC는 구성된 클라우드 서비스에서 비즈니스용 애플리케이션을 배포하고 실행할 수 있다. (관리 단계) 구성된 클라우드 서비스에서 실행 중인 애플리케이션이 사용하는 리소스가 충분하지 않은 경우 CSC는 CSN: 멀티 클라우드 관리자의 지원을 통해 구성된 클라우드 서비스를 쉽게 확장할 수 있다. 예를 들어 CSN: 멀티 클라우드 관리자는 구성된 클라우드 서비스에 추가 클라우드 서비스를 프로비저닝하여 구성된 클라우드 서비스를 자동으로 확장할 수 있다. 또한, CSN:멀티 클라우드 관리자는 구성된 클라우드 서비스의 상태를 지속적으로 모니터링하고, 수집된 모니터링 데이터를 CSC에 제공한다. |
| 역할/하위역할 | CSP, CSC, CSN 멀티 클라우드 관리자 |
| 그림(선택) | ![]() |
| 전제조건(선택) | CSC에는 CSP의 클라우드 서비스 사용 권한을 얻기 위한 자격 증명이 있다. CSP는 서로 독립적이며 CSP 간의 통신이 필요하지 않다. |
| 사후조건(선택) | |
| 파생된 요구사항 |
|
4-2. 글로벌 규모의 컴퓨팅 인프라 배포를 위한 사용 사례
| ?제목 | 글로벌 규모의 컴퓨팅 인프라 배포설명 |
| 설명 | 이 사용 사례는 CSC가 CSN:multi-cloud 관리자와 협력하여 글로벌 영역을 포괄하는 클라우드 서비스를 간단한 방법으로 사용하는 시나리오를 설명한다. CSC가 클라우드 컴퓨팅 환경에서 글로벌 사업을 추진하려면 전 세계에 분산된 가상머신 측면에서 클라우드 서비스를 활용한 글로벌 규모의 컴퓨팅 인프라가 필요하다. 그러나 단일 CSP는 위치, 용량, 클라우드 서비스 유형 측면에서 필요한 모든 클라우드 서비스를 제공할 수 없으므로 멀티 클라우드 도입은 CSC에 대한 합리적인 접근 방식이다. 그럼에도 불구하고 CSC가 클라우드 서비스를 이용하려면 각 CSP의 서로 다른 인터페이스와 절차를 이해하고 사용해야 하기 때문에 CSC 자체가 서로 다른 CSP와 각각 통신하는 것은 어렵다. 따라서 CSC는 서로 다른 CSP의 클라우드 서비스에 대한 단일 지점 운영 및 관리를 지원하는 CSN:멀티 클라우드 관리자와 협력하는 것이 더 효율적이다. 글로벌 규모의 컴퓨팅 인프라 구축을 위한 세부 절차는 다음과 같다. 1) CSC는 필요한 글로벌 영역을 포괄하는 클라우드 서비스를 구축하기 위해 클라우드 서비스 수, 사양, 성능, OS 이미지, 위치 등의 요구 사항을 CSN:멀티 클라우드 관리자에게 보낸다. 예를 들어, CSC는 원하는 지역과 지리적으로 가까운 200개의 고성능 가상 머신을 요청할 수 있다. 이러한 요구 사항을 충족하기 위해 CSN:멀티 클라우드 관리자는 여러 CSP의 클라우드 서비스에 대한 정보 및 평가를 기반으로 가장 적합한 클라우드 서비스를 검색하고 구성한다. 2) CSN:멀티 클라우드 관리자는 선택된 클라우드 서비스의 결과를 CSC에 제공한다. CSC가 이를 사용하기로 결정하면 CSC는 선택된 클라우드 서비스에 대한 관련 리소스(예: 가상 네트워크 리소스, SSH 키 리소스, 가상 머신에 대한 보안 그룹)의 정보를 CSN:멀티 클라우드 관리자에게 프로비저닝하도록 요청한다. CSN:멀티 클라우드 관리자는 CSC와 CSN:멀티 클라우드 관리자가 클라우드 서비스를 이용하면서 서로 협력할 수 있도록 요청된 클라우드 서비스에 대한 정보와 관련 리소스를 관리한다. 3) CSN:멀티 클라우드 관리자는 CSC가 이미 제공한 자격 증명을 사용하여 관련 리소스로 클라우드 서비스 생성 요청을 각 CSP에 전달한다. 각 CSP가 관련 리소스로 요청한 클라우드 서비스를 생성한 후 CSN:멀티 클라우드 관리자는 각 CSP로부터 생성된 클라우드 서비스에 대한 결과와 액세스 정보를 수신한다. 4) CSN:멀티 클라우드 관리자는 요청된 모든 클라우드 서비스가 해당 CSP에서 사용 가능한지 확인하면 생성된 클라우드 서비스를 그룹으로 구성하고 오버레이 네트워크 설정을 위한 구성을 진행한다. 오버레이 네트워크는 서로 다른 CSP가 호스팅하는 클라우드 서비스를 원활하게 만들고, 공유 스토리지는 클라우드 서비스 간에 데이터를 함께 공유하는 데 사용된다. 5) 모든 CSP에 대한 프로비저닝이 완료되면 CSN:멀티 클라우드 관리자는 구성된 클라우드 서비스가 준비되었음을 CSC에 상태 및 액세스 정보와 함께 알린다. 마지막으로 CSC는 전 세계에 배포된 구성된 클라우드 서비스에서 비즈니스를 위한 자체 애플리케이션을 배포하고 실행할 수 있다. |
| 역할/하위역할 | CSP, CSC, CSN 멀티 클라우드 관리자 |
| 그림(선택) | ![]() |
| 전제조건(선택) | CSC는 CSP의 클라우드 서비스 사용 권한을 얻기 위한 자격 증명을 가지고 있다. CSP는 독립적이며 CSP 간의 통신이 필요하지 않다. |
| 사후조건(선택) | |
| 파생된 요구사항 |
|
4-3. 구성된 클라우드 서비스 제어를 위한 활용 사례
| ?제목 | 구성된 클라우드 서비스 제어 |
| 설명 | 여러 CSP가 제공하는 구성된 클라우드 서비스를 제어하기 위해 CSC가 각 CSP와 각각 인터페이스하는 것은 어렵고 비효율적이다. 각 CSP는 서로 다른 API를 제공하고 클라우드 서비스의 절차 및 상태를 제어하기 때문이다. 예를 들어 일부 CSP는 다른 이름의 API를 사용해도 클라우드 서비스를 다시 시작하는 기능을 제공하는 반면 다른 CSP는 그렇지 않다. 따라서 CSN:멀티 클라우드 매니저는 CSC를 대신하여 구성된 클라우드 서비스를 쉽게 제어하고, 구성된 클라우드 서비스의 상태를 관리할 수 있는 기능을 제공해야 한다. 구성된 클라우드 서비스를 제어하고 관리하기 위한 세부 절차는 다음과 같다. 1) CSC는 통합된 인터페이스를 이용하여 구성된 클라우드 서비스에 대한 제어 요청(모든 클라우드 서비스 재시작, 초기화 등)을 CSN:멀티 클라우드 관리자에게 보낸다. 2) CSN:멀티 클라우드 관리자는 이러한 제어 요청을 구성된 클라우드 서비스에서 일부 클라우드 서비스를 제공하는 각 CSP가 수용할 수 있는 여러 운영 형태와 절차로 변환한다. 그러면 CSN:멀티 클라우드 관리자는 변환된 각 제어 요청을 해당 CSP에 전달한다. 3) CSN:멀티 클라우드 관리자는 구성된 클라우드 서비스의 상태를 위해 관련된 모든 CSP의 클라우드 서비스 상태를 지속적으로 확인한다. 4) CSN:멀티 클라우드 관리자는 구성된 클라우드 서비스 내의 모든 클라우드 서비스가 목표 상태에 있음을 확인하면, CSN:multi-cloud 관리자는 제어 요청 결과를 CSC에 통보한다. 또한 CSN:멀티 클라우드 관리자는 구성된 클라우드 서비스에서 진입점 변경 등의 변경 사항을 발견하면 관련 정보를 업데이트하고 CSC에 통보한다. |
| 역할/하위역할 | CSP, CSC, CSN 멀티 클라우드 관리자 |
| 그림(선택) | ![]() |
| 전제조건(선택) | CSC는 각 CSP가 제공하는 클라우드 서비스에 대한 액세스 권한을 얻기 위해 CSP에 대한 자격 증명을 CSN:multi-cloud 관리자에 제출한다. |
| 사후조건(선택) | |
| 파생된 요구사항 |
|
4-4. 멀티 클라우드 모니터 활용 사례
| ?제목 | 멀티 클라우드 모니터링 |
| 설명 | 이 사용 사례에서는 CSC가 둘 이상의 CSP에서 클라우드 서비스를 제공하는 CSN:멀티 클라우드 관리자를 통해 구성된 클라우드 서비스를 모니터링하는 시나리오를 설명한다. CSC는 CSN:멀티 클라우드 관리자를 통해 새롭게 구성된 클라우드 서비스를 생성하고 배포할 수 있다. 이때, CSC는 네트워크 연결성, 성능 등 클라우드 서비스 간 상호 운용과 관련된 필수 메트릭을 모니터링하기 위해 생성된 모든 클라우드 서비스에 대한 에이전트 설치를 CSN:멀티 클라우드 관리자에게 요청할 수 있다. 클라우드 서비스를 제공하는 경우 다른 CSP가 제공하는 클라우드 서비스에 대한 정보가 없다. 반면에 이러한 에이전트 설치는 각 클라우드 서비스 생성 중에 자동으로 실행될 수 있다. CSN:멀티클라우드 매니저는 구성된 클라우드 서비스 생성 후 설치된 에이전트와 CSP로부터 모니터링 데이터를 수집, 저장하여 CSC에 제공한다. CSN:멀티 클라우드 관리자는 각 클라우드 서비스 자체에 대한 지표를 모니터링하여 각 CSP가 합의된 SLA를 충족하는지 확인하는 반면, 설치된 에이전트에서 클라우드 서비스 전반의 상호 운용과 관련된 지표를 모니터링하여 SLA를 보장할 수 있다. 구성된 클라우드 서비스를 만날 수 있다. CSN:멀티 클라우드 매니저는 수집, 저장된 모니터링 데이터를 이용하여 사용량, 감사, 문제, 성능 등 다양한 리포트를 CSC에 제공한다. |
| 역할/하위역할 | CSP, CSC, CSN 멀티 클라우드 관리자 |
| 그림(선택) | ![]() |
| 전제조건(선택) | CSC는 각 CSP가 제공하는 클라우드 서비스에 대한 액세스 권한을 얻기 위해 CSP에 대한 자격 증명을 CSN:multi-cloud 관리자에 제출한다. CSN:멀티 클라우드 관리자는 CSC의 요청에 따라 클라우드 서비스가 생성되는 동안 또는 자동으로 각 클라우드 서비스에 모니터링 에이전트를 설치한다. |
| 사후조건(선택) | |
| 파생된 요구사항 |
|
4-5. 구성된 클라우드 서비스의 네트워크 연결 사용 사례
| ?제목 | 구성된 클라우드 서비스에 대한 네트워크 연결 제공 |
| 설명 | 이 활용 사례에서는 CSN:멀티 클라우드 관리자가 멀티 클라우드 서비스를 구성한 후 CSC의 요청에 따라 구성된 클라우드 서비스 간 네트워크 연결을 설정하여 네트워크 연결 기능을 제공하는 시나리오를 설명한다. CSC는 CSN:멀티 클라우드 관리자를 통해 CSC의 요청에 따라 생성된 구성된 클라우드 서비스를 제공받는다. 이때, 구성된 클라우드 서비스 내 각 클라우드 서비스는 서로 다른 네트워크를 사용하는데, 이는 각 클라우드 서비스가 서로 다른 CSP에서 제공되기 때문이다. CSC는 구성된 클라우드 서비스 내의 모든 클라우드 서비스를 마치 하나의 CSP에서 제공하는 것처럼 사용하기 위해 CSN:멀티 클라우드 관리자에게 클라우드 서비스 간 네트워크 연결을 요청한다. CSN:멀티 클라우드 관리자는 각 CSP로부터 구성된 클라우드 서비스 내 각 클라우드 서비스의 네트워크 정보를 얻어오고, 상호 운용성을 위해 클라우드 서비스 간 가상 네트워크 연결을 설정한다. 가상 네트워크 연결은 오버레이 네트워크, VPN, 터널링 기반 네트워크 등 CSN:멀티 클라우드 매니저에서 제공하는 다양한 방법으로 구성될 수 있다. 클라우드 서비스 간에 구성된 가상 네트워크 연결은 각 CSP에서 인식할 수 없기 때문에 CSN:멀티 클라우드 관리자에서만 유지 관리된다. 필요한 경우 CSN:멀티 클라우드 관리자는 CSC에 대해 구성된 가상 네트워크 연결을 통해 로드 밸런싱, 고가용성, 복제 등과 같은 추가 기능을 제공할 수 있다. 또한 CSN:멀티 클라우드 관리자는 가상 네트워크 연결의 현재 상태를 확인하거나 새로운 가상 네트워크 연결을 생성하기 위해 지원되는 가상 네트워크 연결에 대한 정보를 CSC에 제공한다. 이제 CSC는 클라우드 서비스 간 네트워크 연결을 통해 구성된 클라우드 서비스를 사용할 수 있다. 이는 구성된 클라우드 서비스에 포함된 모든 클라우드 서비스를 단일 CSP에서 제공하는 것처럼 사용할 수 있다는 의미이다. |
| 역할/하위역할 | CSP, CSC, CSN 멀티 클라우드 관리자 |
| 그림(선택) | ![]() |
| 전제조건(선택) | CSC는 각 CSP가 제공하는 클라우드 서비스에 접근할 수 있는 권한을 얻기 위해 CSP에 대한 자격 증명을 CSN:멀티 클라우드 관리자에 제공한다. CSN:멀티 클라우드 관리자는 CSC의 요구사항에 가장 적합한 클라우드 서비스를 구성하여 CSC에 전달한다. |
| 사후조건(선택) | |
| 파생된 요구사항 |
|
5. 결언
인공지능, 빅데이터, IoT, 블록체인 등 4차 산업혁명의 근간을 이루는 IT 분야 대부분의 서비스는 클라우드 컴퓨팅 환경을 기반으로 개발되거나 주요 CSP를 중심으로 디지털 신기술을 플랫폼으로 통합되어 서비스를 제공하고 있다.
이는 클라우드 컴퓨팅 기술이 가지는 탄력적이고 유연한 자원 사용, 높은 가용성 및 안정성 등의 장점에 기인한다.
이처럼 클라우드 기술이 날로 중요해지고 있는 상황에서, 최근 많은 기업이 클라우드 도입 여부를 고민하는 단계를 넘어, 단일 클라우드를 사용함으로 인해 발생할 수 있는 다양한 문제점을 극복하기 위하여 멀티 클라우드 전략을 채택하는 사례가 점차 늘어나고 있다.
멀티 클라우드는 두 개 이상의 퍼블릭 클라우드를 통칭하는 용어이며, 멀티 클라우드 기술은 두 개 이상의 퍼블릭 클라우드를 연계, 운용, 활용, 관리하기 위한 차세대 클라우드 기반 기술이다.
급변하는 디지털 시대에서 기업의 성공전략은 우선 빠르게 움직여야 하고 공격적 투자와 혁신으로 고객 서비스 체계, 업무 방식과 환경을 개선하여야 한다.
이는 기업의 경쟁력을 확보하여 경쟁 우위를 확보하기 위한 전략이다. 이를 위한 전략으로 비즈니스 민첩성을 확보할 수 있는 클라우드가 부각되고 있고, 여러 종류의 퍼블릭 클라우드를 같이 사용하는 “멀티 클라우드” 방식도 부상하고 있다.
하나의 클라우드 업체만으로도 기업의 비즈니스 요건을 다 충족할 수 있는 가능성도 있지만, 기업 업무와 IT 인프라 복잡도가 높아지면서 한 업체로는 만족하기 어려운 상황이 늘고 있다.
또 클라우드 업체의 서비스 범위, 품질과 비용이 다른 경우가 많기 때문에 효과적 비즈니스 지원을 위해 “멀티 클라우드” 전략을 채택하는 기업의 증가가 확실한 트렌드이다.
물론 기업이 얻을 수 있는 이익이 크기 때문에 멀티 클라우드 전략을 기본으로 선택하는 기업이 늘고 있지만, 몇 가지 이슈도 있는 것이 사실이다.
먼저 멀티 클라우드 도입으로 IT 환경의 복잡도가 커지게 되고 이에 따른 인력 확보가 문제가 된다. 그리고 멀티 클라우드 도입에 따른 이기종 서비스 간 호환성과 이식성은 중요한 이슈이며, 멀티 클라우드 도입 전에 상세한 서비스 분석과 설계 그리고 구현 방안 수립도 중요하다.
또한 멀티 클라우드로의 마이그레이션을 여전히 클라우드 전환하기 어려운 문제중에 하나이며 비용 구조, 관리 주체의 분리 같은 이슈도 고려해야 하므로 MSP의 역할과 MSP이 선택도 매우 중요하다고 할 수 있다.
본 고에서는 클라우드 멀티 클라우드가 부상하고 있는 상황에서 멀티 클라우드를 위한 클라우드 서비스 파트너의 기능 요구 사항을 살펴보기 위해 국제 표준화 문서인 ITU-T Y.3537: Cloud computing ? Functional requirements of a cloud service partner for multi-cloud에서 제시하고 멀티 클라우드 개념 및 멀티 클라우드 관리자의 기능 요구 사항을 중심으로 살펴 보았다.
본 원고는 국제 표준화 문서에서 멀티 클라우드의 개념과 멀티 클라우드 관리자의 기능 요구 사항을 중심멀티 클라우드 관리자의 기능 요구 사항을 살펴보았는데 특히 활용 사례를 통해 구체적으로 멀티 클라우드가 어떻게 사용되는지를 보여주었다는 것에서 의미를 갖는다.
참 고 문 헌
- ITU-T Y.3537 (2022) Cloud computing ? Functional requirements of a cloud service partner for multi-cloud
- ITU-T Y.3500 (2014) Information technology - Cloud computing - Overview and vocabulary
- ITU-T X.1601 (2015) Security framework for cloud computing
- Multicloud, https://en.wikipedia.org/wiki/Multicloud
- 김병섭 외 8인, 멀티 클라우드 기술 개요 및 연구 동향, 전자통신동향분석 35권 3호, pp. 45~54, 2020.
저작권 정책
K-ICT 클라우드혁신센터의 저작물인 『국제표준문서에서 멀티 클라우드를 위한 클라우드 서비스 파트너의 기능 요구 사항』은 K-ICT 클라우드혁신센터에서 상명대학교 서광규 교수에게 집필 자문을 받아 발행한 전문정보 브리프로, K-ICT 클라우드혁신센터의 저작권정책에 따라 이용할 수 있습니다.
다만 사진, 이미지, 인용자료 등 제3자에게 저작권이 있는 경우 원저작권자가 정한 바에 따릅니다.




